Livres gratuits – Diagramme de séquence UML

Qu’est-ce qu’un diagramme de séquence
Qu’est-ce qu’un diagramme de séquence dans UML?
Quand dessinons-nous des diagrammes de séquence ?
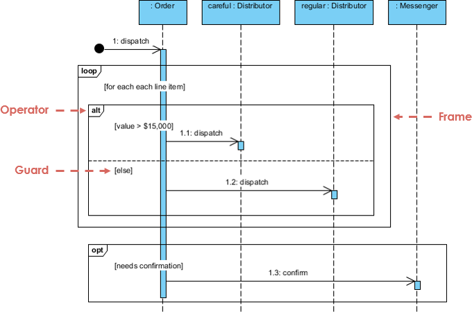
Les diagrammes de séquence UML sont des diagrammes d’interaction qui détaillent la manière dont les opérations sont effectuées. Ils capturent l’interaction entre les objets dans le contexte d’une collaboration. Les diagrammes de séquence sont centrés sur le temps et ils montrent visuellement l’ordre des interactions en utilisant l’axe vertical du diagramme pour représenter le temps, les messages envoyés et leur moment d’envoi.

Les diagrammes de séquence capturent :
- l’interaction qui a lieu dans une collaboration qui réalise un cas d’utilisation ou une opération (diagrammes d’instance ou diagrammes génériques)
- les interactions de haut niveau entre l’utilisateur du système et le système, entre le système et d’autres systèmes, ou entre des sous-systèmes (parfois appelés diagrammes de séquence système)
Quand dessinez-vous des diagrammes de séquence ?
Vous dessinez des diagrammes de séquence lorsque :
- Modéliser les interactions de haut niveau entre des objets actifs dans un système
- Modéliser l’interaction entre les instances d’objets au sein d’une collaboration qui réalise un cas d’utilisation
- Modéliser l’interaction entre les objets au sein d’une collaboration qui réalise une opération
- Modéliser soit des interactions génériques (en montrant tous les chemins possibles de l’interaction), soit des instances spécifiques d’une interaction (en montrant uniquement un chemin de l’interaction)
Livres gratuits sur les diagrammes de séquence
Ci-dessous est une riche collection de livres électroniques gratuits sur UML liés aux diagrammes de séquence UML. Si vous souhaitez en savoir plus sur les diagrammes de séquence ou sur UML, nous vous recommandons de jeter un œil.
Plus de livres UML et d’outils UML
Souhaitez-vous en savoir plus sur UML ? Nous avons un riche collection de livres UML, de conférences UML et de présentations UML. Consultez pour plus de détails.
Si vous souhaitez dessiner des diagrammes UML, nous vous recommandons d’essayer les outils UML ci-dessous :
- Visual Paradigm (Bureau) – Logiciel de modélisation UML primé
- Visual Paradigm Online – Outil de diagramme UML facile à utiliser
Amusez-vous ! 🙂