UML
Libros gratuitos – Diagrama de secuencia UML
Free Books – UML Sequence Diagram

¿Qué es un diagrama de secuencia

¿Qué son los diagramas de secuencia en UML?

¿Cuándo dibujamos diagramas de secuencia?

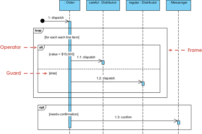
Los diagramas de secuencia UML son diagramas de interacción que detallan cómo se llevan a cabo las operaciones. Capturan la interacción entre objetos en el contexto de una colaboración. Los diagramas de secuencia se centran en el tiempo y muestran visualmente el orden de la interacción utilizando el eje vertical del diagrama para representar el tiempo, qué mensajes se envían y cuándo.

Los diagramas de secuencia capturan:

  • la interacción que tiene lugar en una colaboración que realiza un caso de uso o una operación (diagramas de instancia o diagramas genéricos)
  • interacciones de alto nivel entre el usuario del sistema y el sistema, entre el sistema y otros sistemas, o entre subsistemas (a veces conocidos como diagramas de secuencia del sistema)

¿Cuándo dibujas diagramas de secuencia?

Dibujas diagramas de secuencia cuando:

  • Modelar la interacción de alto nivel entre objetos activos en un sistema
  • Modelar la interacción entre instancias de objetos dentro de una colaboración que realiza un caso de uso
  • Modelar la interacción entre objetos dentro de una colaboración que realiza una operación
  • Modelar interacciones genéricas (mostrando todos los caminos posibles a través de la interacción) o instancias específicas de una interacción (mostrando solo un camino a través de la interacción)

Libros gratuitos sobre diagramas de secuencia

A continuación se muestra una rica colección de eBooks gratuitos de UML relacionados con diagramas de secuencia UML. Si desea aprender más sobre diagramas de secuencia o UML, le recomendamos echar un vistazo.

Más libros de UML y herramientas de UML

¿Quieres aprender más sobre UML? Tenemos una rica colección de libros de UML, conferencias de UML y presentaciones de UML. Consulte más detalles.

Si desea dibujar diagramas UML, le recomendamos probar las herramientas de UML a continuación:

¡Disfruta! 🙂