Buku Gratis – Diagram Urutan UML

Apa itu diagram urutan
Apa itu diagram urutan dalam UML?
Kapan kita menggambar diagram urutan?
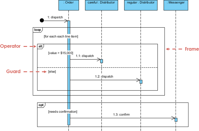
Diagram Urutan UML adalah diagram interaksi yang menjelaskan bagaimana operasi dilakukan. Mereka menangkap interaksi antar objek dalam konteks kolaborasi. Diagram Urutan bersifat fokus waktu dan menunjukkan urutan interaksi secara visual dengan menggunakan sumbu vertikal diagram untuk mewakili waktu, pesan yang dikirim, dan kapan pesan tersebut dikirim.

Diagram Urutan menangkap:
- interaksi yang terjadi dalam kolaborasi yang mewujudkan kasus penggunaan atau operasi (diagram instans atau diagram umum)
- interaksi tingkat tinggi antara pengguna sistem dan sistem, antara sistem dan sistem lain, atau antara subsistem (kadang-kadang dikenal sebagai diagram urutan sistem)
Kapan Anda menggambar diagram urutan?
Anda menggambar diagram urutan ketika:
- Model interaksi tingkat tinggi antara objek aktif dalam suatu sistem
- Model interaksi antar instans objek dalam kolaborasi yang mewujudkan kasus penggunaan
- Model interaksi antar objek dalam kolaborasi yang mewujudkan operasi
- Menggambarkan interaksi umum (menunjukkan semua jalur yang mungkin dalam interaksi) atau contoh spesifik dari interaksi (menunjukkan hanya satu jalur dalam interaksi)
Buku-buku diagram urutan gratis
Di bawah ini terdapat kumpulan yang kaya dari eBook UML gratis yang berkaitan dengan diagram urutan UML. Jika Anda ingin mempelajari lebih lanjut tentang diagram urutan atau UML, kami menyarankan Anda untuk melihatnya.
Buku UML lebih lanjut dan alat UML
Ingin mempelajari lebih lanjut tentang UML? Kami memiliki kumpulan yang kaya dari buku UML, kuliah UML, dan presentasi UML. Periksa untuk detail lebih lanjut.
Jika Anda ingin menggambar diagram UML, kami menyarankan Anda mencoba alat UML di bawah ini:
- Visual Paradigm (Desktop) – Perangkat lunak pemodelan UML yang memenangkan penghargaan
- Visual Paradigm Online – Alat diagram UML yang mudah digunakan
Selamat menikmati! 🙂