मुफ्त किताबें – UML अनुक्रम आरेख

अनुक्रम आरेख क्या है
अनुक्रम आरेख क्या है UML?
हम अनुक्रम आरेख कब बनाते हैं?
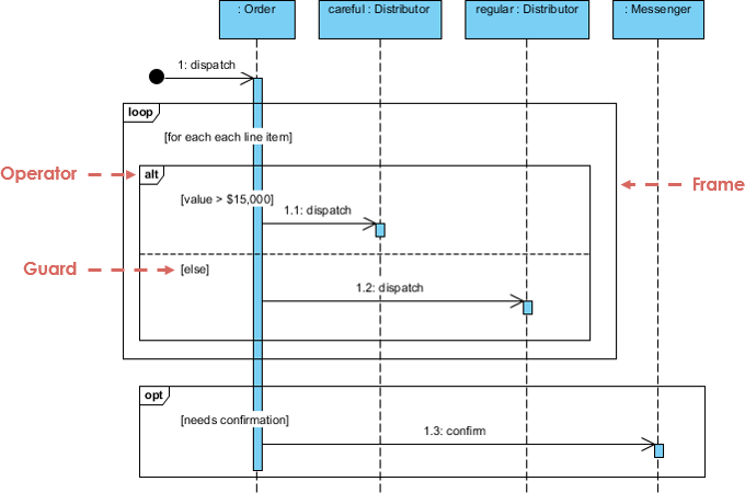
UML अनुक्रम आरेख अंतरक्रिया आरेख हैं जो ऑपरेशन के क्रियान्वयन के विवरण को दर्शाते हैं। वे सहयोग के संदर्भ में वस्तुओं के बीच अंतरक्रिया को दर्शाते हैं। अनुक्रम आरेख समय-केंद्रित होते हैं और वे आरेख के ऊर्ध्वाधर अक्ष का उपयोग करके समय को दर्शाकर अंतरक्रिया के क्रम को दृश्य रूप से दर्शाते हैं, जिसमें कौन से संदेश भेजे गए और कब भेजे गए हैं।

अनुक्रम आरेख दर्शाते हैं:
- एक सहयोग में होने वाली अंतरक्रिया जो या तो उपयोग केस को वास्तविक बनाती है या एक ऑपरेशन (प्रतिनिधि आरेख या सामान्य आरेख)
- प्रणाली के उपयोगकर्ता और प्रणाली के बीच, प्रणाली और अन्य प्रणालियों के बीच, या उपप्रणालियों के बीच उच्च स्तरीय अंतरक्रिया (कभी-कभी प्रणाली अनुक्रम आरेख के रूप में जाना जाता है)
आप अनुक्रम आरेख कब बनाते हैं?
आप अनुक्रम आरेख तब बनाते हैं जब:
- एक प्रणाली में सक्रिय वस्तुओं के बीच उच्च स्तरीय अंतरक्रिया का मॉडल बनाएं
- उपयोग केस को वास्तविक बनाने वाले सहयोग के भीतर वस्तु उदाहरणों के बीच अंतरक्रिया का मॉडल बनाएं
- ऑपरेशन को वास्तविक बनाने वाले सहयोग के भीतर वस्तुओं के बीच अंतरक्रिया का मॉडल बनाएं
- या तो सामान्य अंतरक्रिया का मॉडल बनाएं (अंतरक्रिया के माध्यम से सभी संभावित मार्ग दिखाते हुए) या अंतरक्रिया के विशिष्ट उदाहरण (केवल अंतरक्रिया के माध्यम से एक मार्ग दिखाते हुए)
मुफ्त अनुक्रम आरेख किताबें
नीचे दिए गए हैं UML अनुक्रम आरेख से संबंधित मुफ्त UML ईबुक्स का एक समृद्ध संग्रह। यदि आप अनुक्रम आरेख या UML के बारे में अधिक जानना चाहते हैं, तो हम आपको देखने की सलाह देते हैं।
अधिक UML किताबें और UML उपकरण
UML के बारे में अधिक जानना चाहते हैं? हमारे पास एक UML किताबों, UML व्याख्यानों और UML प्रस्तुतियों का समृद्ध संग्रह है. अधिक विवरण के लिए जांचें।
यदि आप UML आरेख बनाना चाहते हैं, तो हम आपको नीचे दिए गए UML उपकरणों का प्रयोग करने की सलाह देते हैं:
- विजुअल पैराडाइम (डेस्कटॉप) – पुरस्कृत UML मॉडलिंग सॉफ्टवेयर
- विजुअल पैराडाइम ऑनलाइन – उपयोग में आसान UML आरेख उपकरण
आनंद लें! 🙂