Livros Grátis – Diagrama de Sequência UML

O que é um diagrama de sequência
O que são diagramas de sequência em UML?
Quando desenhamos diagramas de sequência?
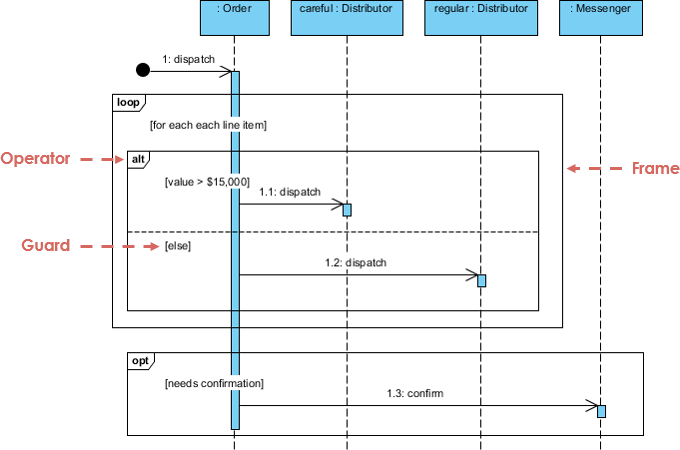
Diagramas de Sequência UML são diagramas de interação que detalham como as operações são realizadas. Eles capturam a interação entre objetos no contexto de uma colaboração. Diagramas de Sequência são focados no tempo e mostram visualmente a ordem da interação usando o eixo vertical do diagrama para representar o tempo, quais mensagens são enviadas e quando.

Diagramas de Sequência capturam:
- a interação que ocorre em uma colaboração que realiza um caso de uso ou uma operação (diagramas de instância ou diagramas genéricos)
- interações de alto nível entre o usuário do sistema e o sistema, entre o sistema e outros sistemas, ou entre sub-sistemas (às vezes conhecidos como diagramas de sequência do sistema)
Quando você desenha diagramas de sequência?
Você desenha diagramas de sequência quando:
- Modelar interações de alto nível entre objetos ativos em um sistema
- Modelar a interação entre instâncias de objetos dentro de uma colaboração que realiza um caso de uso
- Modelar a interação entre objetos dentro de uma colaboração que realiza uma operação
- Modelar interações genéricas (mostrando todos os caminhos possíveis na interação) ou instâncias específicas de uma interação (mostrando apenas um caminho na interação)
Livros gratuitos sobre diagramas de sequência
Listados abaixo está uma rica coleção de e-books gratuitos sobre UML relacionados a diagramas de sequência UML. Se você quiser aprender mais sobre diagramas de sequência ou UML, recomendamos que dê uma olhada.
Mais livros de UML e ferramentas de UML
Quer aprender mais sobre UML? Temos uma rica coleção de livros de UML, palestras de UML e apresentações de UML. Confira mais detalhes.
Se você quiser desenhar diagramas UML, recomendamos que experimente as ferramentas UML abaixo:
- Visual Paradigm (Desktop) – Software de modelagem UML premiado
- Visual Paradigm Online – Ferramenta fácil de usar para diagramas UML
Aproveite! 🙂