UML
Bezpłatne książki – Diagram sekwencji UML
Free Books – UML Sequence Diagram

Co to jest diagram sekwencji

Co to są diagramy sekwencji w UML?

Kiedy rysujemy diagramy sekwencji?

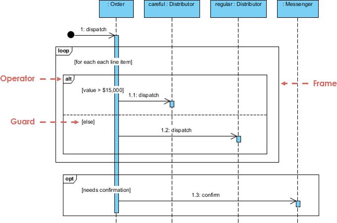
Diagramy sekwencji UML to diagramy interakcji, które szczegółowo przedstawiają sposób wykonywania operacji. Zapisują interakcje między obiektami w kontekście współpracy. Diagramy sekwencji skupiają się na czasie i wizualnie pokazują kolejność interakcji, używając osi pionowej diagramu do przedstawienia czasu, kiedy wysyłane są wiadomości i kiedy.

Diagramy sekwencji zapisują:

  • interakcje zachodzące w ramach współpracy, która realizuje przypadki użycia lub operacje (diagramy instancji lub diagramy ogólne)
  • interakcje najwyższego poziomu między użytkownikiem systemu a systemem, między systemem a innymi systemami lub między podsystemami (czasem znane jako diagramy sekwencji systemu)

Kiedy rysuje się diagramy sekwencji?

Rysuje się diagramy sekwencji, gdy:

  • Modelowanie interakcji najwyższego poziomu między aktywnymi obiektami w systemie
  • Modelowanie interakcji między instancjami obiektów w ramach współpracy realizującej przypadek użycia
  • Modelowanie interakcji między obiektami w ramach współpracy realizującej operację
  • Modelowanie interakcji ogólnych (pokazujących wszystkie możliwe ścieżki w interakcji) lub konkretnych przypadków interakcji (pokazujących tylko jedną ścieżkę w interakcji)

Bezpłatne książki o diagramach sekwencji

Poniżej znajduje się bogata kolekcja bezpłatnych e-booków UML dotyczących diagramów sekwencji UML. Jeśli chcesz dowiedzieć się więcej o diagramach sekwencji lub UML, polecamy zajrzeć do nich.

Więcej książek o UML i narzędzi UML

Chcesz dowiedzieć się więcej o UML? Mamy bogatą kolekcję książek o UML, wykładów UML i prezentacji UML. Sprawdź więcej szczegółów.

Jeśli chcesz rysować diagramy UML, polecamy spróbować narzędzi UML poniżej:

Ciesz się! 🙂