Ekosystem AI Visual Paradigm: Kompletny przewodnik po przyszłości inteligentnego modelowania wizualnego

W erze, w której AI przekształca sposób projektowania, dokumentowania i inżynierii systemów, Visual Paradigm (VP) ewoluowało w potężny, wieloplatformowy ekosystem napędzany AI który zamyka przerwę między generacją AI jednokrotną a modelowaniem wizualnym profesjonalnego poziomu. W przeciwieństwie do podstawowych narzędzi AI, które tworzą statyczne, nieedytowalne schematy, AI Visual Paradigm generuje interaktywne, śledzone i gotowe do wykorzystania w produkcji modele—co czyni go idealnym dla architektów […]

Najlepsza kolekcja książek o UML
UML

Najlepsza kolekcja książek o UML

Czym jest UML (Język modelowania zintegrowanego)? UML, skrót od Język modelowania zintegrowanego, to standardowy język modelowania składający się z zintegrowanego zestawu diagramów, stworzony w celu wspierania deweloperów systemów i oprogramowania w określaniu, wizualizacji, budowaniu i dokumentowaniu artefaktów systemów oprogramowania, a także w zakresie modelowania biznesowego oraz innych systemów niezwiązanych z oprogramowaniem. Pochodzenie UML UML to […]

Bezpłatne książki o diagramach przypadków użycia UML
UML

Bezpłatne książki o diagramach przypadków użycia UML

Co to jest diagram przypadków użycia? Co to jest diagram przypadków użycia (UML)? Dlaczego diagram przypadków użycia? albo prościej: dlaczego przypadki użycia? Diagram przypadków użycia UML to podstawowa forma wymagań systemowych / oprogramowania dla nowego programu oprogramowania w trakcie tworzenia. Przypadki użycia określają oczekiwane zachowanie (co), a nie dokładną metodę jego realizacji (jak). Po zdefiniowaniu […]

Bezpłatne książki – Diagram sekwencji UML
UML

Bezpłatne książki – Diagram sekwencji UML

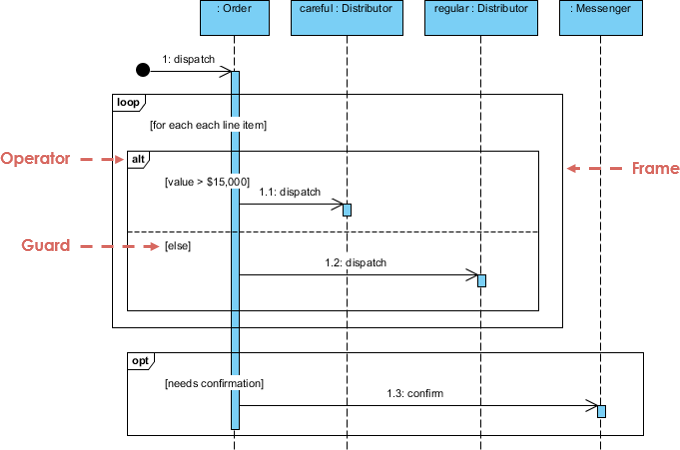
Co to jest diagram sekwencji Co to są diagramy sekwencji w UML? Kiedy rysujemy diagramy sekwencji? Diagramy sekwencji UML to diagramy interakcji, które szczegółowo przedstawiają sposób wykonywania operacji. Zapisują interakcje między obiektami w kontekście współpracy. Diagramy sekwencji skupiają się na czasie i wizualnie pokazują kolejność interakcji, używając osi pionowej diagramu do przedstawienia czasu, kiedy wysyłane […]

Bezpłatne książki o diagramach klas UML
UML

Bezpłatne książki o diagramach klas UML

Co to jest diagram klas UML? W inżynierii oprogramowania diagram klas w Języku modelowania zintegrowanego (UML) to rodzaj statycznego diagramu strukturalnego, który opisuje strukturę systemu poprzez pokazanie klas systemu, ich atrybutów, operacji (lub metod) oraz relacji między obiektami. Co to jest klasa? Klasa to szablon dla obiektu. Obiekty i klasy idą ramię w ramię. Nie […]

Bezpłatne książki UML – Diagram maszyny stanów
UML

Bezpłatne książki UML – Diagram maszyny stanów

Co to jest diagram maszyny stanów (UML)? Diagram stanu to rodzaj diagramu używany w UML do opisania zachowania systemów opartego na koncepcji diagramów stanów przez David Harel. Diagramy stanów przedstawiają dozwolone stany i przejścia, a także zdarzenia, które wpływają na te przejścia. Pomaga w wizualizacji całego cyklu życia obiektów i tym samym wspomaga lepsze zrozumienie […]

Bezpłatne książki – Diagram pakietu UML
UML

Bezpłatne książki – Diagram pakietu UML

Co to jest diagram pakietu UML? Diagram pakietu, rodzaj Diagram strukturalny UML, pokazuje ułożenie i organizację elementów modelu w projektach o średnim do dużym zasięgu. Diagram pakietu może przedstawiać zarówno strukturę, jak i zależności między podsystemami lub modułami, pokazując różne widoki systemu, na przykład jako aplikację wielowarstwowa (czyli wielopoziomowa) – model aplikacji wielowarstwowej. Bezpłatne książki […]

Bezpłatne e-booki – Diagram składników UML
UML

Bezpłatne e-booki – Diagram składników UML

Co to jest diagram składników UML W Języku modelowania zintegrowanego, diagram składników przedstawia sposób łączenia składników w celu utworzenia większych składników lub systemów oprogramowania. Ilustruje architekturę składników oprogramowania i zależności między nimi.architektury składników oprogramowania oraz zależności między nimi. Te składniki oprogramowania obejmują składniki czasu wykonania, składniki wykonywalne oraz składniki kodu źródłowego. Diagramy składników UML są […]

Bezpłatne książki o diagramach wdrożenia UML
UML

Bezpłatne książki o diagramach wdrożenia UML

Co to jest diagram wdrożenia UML? The UMLDiagram wdrożenia pomaga modelować aspekt fizyczny systemu System oprogramowania zorientowanego obiektowo. Jest to diagram strukturalny, który pokazuje architekturę systemu jako wdrożenie (dystrybucję) artefaktów oprogramowania na cele wdrożenia. Diagram wdrożenia UML to diagram pokazujący konfigurację węzłów przetwarzania w czasie rzeczywistym oraz składników znajdujących się na nich. Diagramy wdrożenia to […]

Bezpłatne książki: Diagram czasu
UML

Bezpłatne książki: Diagram czasu

Czym są diagramy czasu UML? UMLDiagram czasu pokazuje zachowanie obiektu(ów) w określonym okresie czasu. Diagram czasu to specjalna forma diagram sekwencji. Różnice między diagramem czasu a diagramem sekwencji polegają na tym, że osie są odwrócone, tak że czas rośnie od lewej do prawej, a linie życia są pokazywane w osobnych komorach ułożonych pionowo. Diagramy czasu […]