Бесплатные книги – Диаграмма последовательности UML

Что такое диаграмма последовательности
Что такое диаграммы последовательности в UML?
Когда мы рисуем диаграммы последовательности?
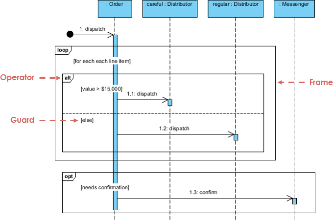
Диаграммы последовательности UML — это диаграммы взаимодействия, которые детально описывают, как выполняются операции. Они фиксируют взаимодействие между объектами в контексте сотрудничества. Диаграммы последовательности ориентированы на время, и они визуально показывают порядок взаимодействия, используя вертикальную ось диаграммы для представления времени, сообщений, которые отправляются, и когда они отправляются.

Диаграммы последовательности фиксируют:
- взаимодействие, которое происходит в сотрудничестве, реализующем использование или операцию (диаграммы экземпляров или общие диаграммы)
- взаимодействия высокого уровня между пользователем системы и системой, между системой и другими системами, или между подсистемами (иногда известные как диаграммы последовательности системы)
Когда вы рисуете диаграммы последовательности?
Вы рисуете диаграммы последовательности, когда:
- Моделирование взаимодействия высокого уровня между активными объектами в системе
- Моделирование взаимодействия между экземплярами объектов в сотрудничестве, реализующем использование
- Моделирование взаимодействия между объектами в сотрудничестве, реализующем операцию
- Моделирование либо общих взаимодействий (показывающих все возможные пути взаимодействия), либо конкретных экземпляров взаимодействия (показывающих только один путь взаимодействия)
Бесплатные книги по диаграммам последовательности
Ниже приведена обширная коллекция бесплатных электронных книг по UML, связанных с диаграммами последовательности UML. Если вы хотите узнать больше о диаграммах последовательности или UML, мы рекомендуем вам ознакомиться с ними.
Более подробные книги по UML и инструменты UML
Хотите узнать больше о UML? У нас есть обширная коллекция книг по UML, лекций по UML и презентаций по UML. Ознакомьтесь с дополнительной информацией.
Если вы хотите рисовать диаграммы UML, мы рекомендуем вам попробовать приведённые ниже инструменты UML:
- Visual Paradigm (настольная версия) – награждённый призами программный продукт для моделирования UML
- Visual Paradigm Online – простой в использовании инструмент для создания диаграмм UML
Наслаждайтесь! 🙂