Sách miễn phí – Sơ đồ tuần tự UML

Sơ đồ tuần tự là gì
Sơ đồ tuần tự là gì trong UML?
Khi nào chúng ta vẽ sơ đồ tuần tự?
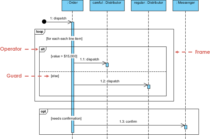
Sơ đồ tuần tự UML là các sơ đồ tương tác mô tả chi tiết cách thức thực hiện các thao tác. Chúng ghi lại tương tác giữa các đối tượng trong bối cảnh hợp tác. Sơ đồ tuần tự tập trung vào thời gian và hiển thị thứ tự tương tác một cách trực quan bằng cách sử dụng trục đứng của sơ đồ để biểu diễn thời gian, thông điệp được gửi và khi nào.

Sơ đồ tuần tự ghi lại:
- tương tác xảy ra trong một hợp tác, thực hiện một trường hợp sử dụng hoặc một thao tác (sơ đồ thể hiện cụ thể hoặc sơ đồ tổng quát)
- tương tác cấp cao giữa người dùng hệ thống và hệ thống, giữa hệ thống và các hệ thống khác, hoặc giữa các thành phần con (đôi khi được gọi là sơ đồ tuần tự hệ thống)
Khi nào bạn vẽ sơ đồ tuần tự?
Bạn vẽ sơ đồ tuần tự khi:
- Mô hình hóa tương tác cấp cao giữa các đối tượng chủ động trong hệ thống
- Mô hình hóa tương tác giữa các thể hiện đối tượng trong một hợp tác thực hiện một trường hợp sử dụng
- Mô hình hóa tương tác giữa các đối tượng trong một hợp tác thực hiện một thao tác
- Hoặc mô hình hóa các tương tác tổng quát (hiển thị tất cả các đường đi khả dĩ trong tương tác) hoặc các trường hợp cụ thể của tương tác (chỉ hiển thị một đường đi duy nhất trong tương tác)
Sách về sơ đồ tuần tự miễn phí
Dưới đây là một bộ sưu tập phong phú các eBook UML miễn phí liên quan đến sơ đồ tuần tự UML. Nếu bạn muốn tìm hiểu thêm về sơ đồ tuần tự hoặc UML, chúng tôi khuyên bạn nên xem qua.
Thêm sách UML và công cụ UML
Muốn tìm hiểu thêm về UML? Chúng tôi có một bộ sưu tập phong phú về sách UML, bài giảng UML và bài trình bày UML. Kiểm tra để biết thêm chi tiết.
Nếu bạn muốn vẽ sơ đồ UML, chúng tôi khuyên bạn nên thử các công cụ UML dưới đây:
- Visual Paradigm (Máy tính để bàn) – Phần mềm mô hình hóa UML đạt giải thưởng
- Visual Paradigm Online – Công cụ vẽ sơ đồ UML dễ sử dụng
Thưởng thức! 🙂